https://promaintlehti.fi/cialis-hinta-pfz.html
https://promaintlehti.fi/viagra-hinta-pfz.html

Varmista asiakastyytyväisyys - apua ISO-standardeista

Kansainvälisen standardisointijärjestö ISO on laatinut asiakastyytyväisyyttä käsittelevän standardisarjan. Se muodostuu neljästä erillisestä standardista. Kolme näistä on vahvistettu kansallisiksi SFS-standardeiksi ja käännetty suomeksi ja lähiaikoina sama pyritään tekemään neljännellekin.

Asiakastyytyväisyyttä käsittelevät standardit kuuluvat ISO 9000 -standardisarjaan ja ovat yhteensopivia laadunhallinnan keskeisten standardien kanssa.

Suomeksi julkaistut standardit ovat:

  • ISO 10001 Laadunhallinta. Asiakastyytyväisyys. Organisaation menettelyohjeita koskevaa ohjeistusta (Quality Management. Customer Satisfaction. Guidelines for Codes of Conduct for Organizations)
  • ISO 10002 Laadunhallinta. Asiakastyytyväisyys. Suuntaviivat asiakasvalitusten käsittelyyn organisaatiossa (Quality Management. Customer Satisfaction. Guidelines for Complaints Handling in Organizations)
  • ISO 10003 Laadunhallinta. Asiakastyytyväisyys. Suuntaviivat organisaation ulkoistamaan riidanratkaisuun (Quality Management. Customer Satisfaction. Guidelines for Dispute Resolution External to Organizations).
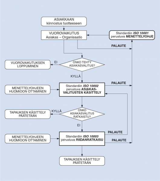
Standardien-ISO

Standardien ISO 10001, ISO 10002 ja ISO 10003 välinen suhde.

Neljäs lähiaikoina suomeksi julkaistava standardi on: ISO 10004 Quality Management. Customer Satisfaction. Guidelines for Monitoring and Measuring.

Kaikki nämä asiakastyytyväisyysstandardi t ovat yhteensopivia toistensa kanssa. Niitä voidaan käyttää joko yhdessä tai erikseen. Yhdessä käytettynä standardit voivat olla osa laajempaa yhtenäistä toimintamallia, jossa asiakastyytyväisyys pyritään varmistamaan asiakastyytyväisyyteen liittyvien menettelyohjeiden, asiakasvalitusten käsittelyn, riidanratkaisun sekä asiakastyytyväisyyden seurannan ja mittausten avulla.

Nämä kansainväliset standardit ovat myös yhteensopivia laadunhallinnan keskeisten standardien ISO 9001 ja ISO 9004 kanssa, ja ne tukevat osaltaan näiden standardien tavoitteita:

  •  ISO 10001 – määrittelemällä vaikuttavan ja tehokkaan prosessin, jolla kehitetään ja toteutetaan asiakastyytyväisyyteen liittyvä menettelyohjeisto.
  • ISO 10002 – vaikuttavan ja tehokkaan asiakasvalitusten käsittelyprosessin käyttöönoton kautta.
  • ISO 10003 – määritellessään vaikuttavan ja tehokkaan riidanratkaisuprosessin.
  • ISO 10004 – määritellessään vaikuttavan ja tehokkaan asiakastyytyväisyyden seurannan ja mittaamisen.

Ohjeet kuntoon

Standardissa ISO 10001 esitetään ohjeistusta asiakastyytyväisyyteen liittyvien menettelyohjeiden suunnitteluun, kehittämiseen, toteuttamiseen, ylläpitämiseen ja parantamiseen. Menettelyohjeiden tarkoitus on vähentää ongelmien esiintymisen todennäköisyyttä ja poistaa valitusten ja riitojen aiheita.

Asiakastyytyväisyyden varmistamisen menettelyohjeet koostuvat lupauksista ja niihin liittyvistä säännöistä, joilla voidaan vaikuttaa esimerkiksi tuotteen toimittamiseen, tuotepalautuksiin ja tuotteen ominaisuuksia koskeviin vaatimuksiin.

Tämän standardin ohjeiden avulla organisaatiot voivat varmistaa, että säännöt ja lupaukset täyttävät asiakkaiden tarpeet ja odotukset ja että menettelyohjeisto on tarkka ja paikkansapitävä. Sen käytön tarkoituksena on

  • edistää hyviä kauppatapoja ja asiakkaiden luottamusta organisaatioon
  • parantaa asiakkaiden ymmärrystä siitä, mitä organisaation tuotteilta ja sen suhtautumiselta asiakkaisiin voidaan odottaa, ja näin vähentää asiakasvalitusten ja väärinymmärrysten mahdollisuutta
  • vähentää tarvetta uusille viranomaismääräyksille, jotka koskevat organisaation toimintaa asiakkaitaan kohtaan.

Käsittelyprosessi hallintaan

Standardi ISO 10002 antaa opastusta, kuinka suunnitellaan ja otetaan käyttöön vaikuttava ja tehokas asiakasvalitusten käsittelyprosessi.

Standardin tarkoitus on hyödyttää organisaatiota ja sen asiakkaita, valittajia ja muita sidosryhmiä.

Tämä kansainvälinen standardi käsittelee seuraavia asiakasvalitusten käsittelyn osa-alueita:

 a) asiakastyytyväisyyden parantaminen luomalla asiakaslähtöinen ympäristö, joka on avoin palautteelle (mukaan lukien valitukset), selvittämällä saadut valitukset ja parantamalla organisaation kykyä parantaa tuotettaan ja asiakaspalveluaan

 b) johdon osallistuminen ja sitoutuminen huolehtimalla riittävästä resurssien hankinnasta ja jakamisesta sekä henkilöstön koulutuksesta

 c) valittajien tarpeiden ja odotusten tunnistaminen ja huomioon ottaminen

 d) avoimen, vaikuttavan ja helpon valitusjärjestelmän tarjoaminen valittajille

 e) valitusten analysointi ja arviointi tuotteen ja asiakaspalvelun laadun parantamista varten

 f) asiakasvalitusten käsittelyprosessin auditointi

 g) asiakasvalitusten käsittelyprosessin vaikuttavuuden ja tehokkuuden katselmointi.

 Tässä kansainvälisessä standardissa kuvatun prosessin käyttöönoton tarkoituksena on

  • antaa valittajalle yhteyden avoimeen ja reagoivaan asiakasvalitusten käsittelyprosessiin
  • parantaa organisaation kykyä selvittää valitukset johdonmukaisella, systemaattisella ja reagoivalla tavalla, jotta sekä asiakas että organisaatio ovat tyytyväisiä
  • parantaa organisaation kykyä tunnistaa kehityssuuntia ja eliminoida valitusten aiheita sekä parantaa organisaation toimintoja
  • auttaa organisaatiota luomaan asiakaslähtöisen lähestymistavan valitusten ratkaisemiseen ja rohkaista henkilöstöä parantamaan taitojaan asiakkaiden kanssa työskentelyyn
  • tarjota pohjan asiakasvalitusten käsittelyprosessin, valitusten ratkaisemisen ja prosessiin tehtyjen parannusten jatkuvalle katselmoinnille ja analysoinnille.

Riidanratkaisuprosessi tehokkaaksi

Standardissa SFS ISO 10003 annetaan organisaatiolle opastusta vaikuttavan ja tehokkaan riidanratkaisuprosessin suunnittelusta, kehittämisestä, toteuttamisesta, ylläpidosta ja parantamisesta.

Tehokasta riidanratkaisuprosessia tarvitaan niiden asiakasvalitusten varalta, joita organisaatio ei saa itse ratkaistua. Tätä kansainvälistä standardia voidaan soveltaa

  • asiakasvalituksiin, jotka liittyvät asiakkaille tarkoitettuihin tai asiakkaiden tarvitsemiin organisaation tuotteisiin, asiakasvalitusten käsittelyprosessiin tai riidanratkaisuprosessiin
  • sellaisten riitojen ratkaisuun, jotka liittyvät kotimaassa tapahtuvaan tai maiden rajat ylittävään liiketoimintaan, johon katsotaan sisältyvän myös sähköinen kaupankäynti.

Tässä kansainvälisessä standardissa käsitellään

  • periaatteita, joiden mukaan määritellään, milloin ja miten organisaatiot voivat osallistua riidanratkaisuun
  • palveluntarjoajia ja niiden palveluiden käyttöä koskevia periaatteita
  • johdon osallistumista ja sitoutumista riidanratkaisuun ja riittävien resurssien hankintaan organisaatiossa
  • oikeudenmukaisen, sopivan, avoimen ja helposti saavutettavan riidanratkaisun perusteita
  • periaatteita, joiden mukaan organisaation osallistumista riidanratkaisuun hallitaan
  • riidanratkaisuprosessin valvontaa, arviointia ja parantamista.

Standardin tarkoitus on auttaa arvioitaessa organisaation riidanratkaisuprosessin vaikuttavuutta, tehokkuutta ja oikeudenmukaisuutta. Tämä standardin toteuttamisen tavoite on

  • tarjota joustavan riidanratkaisun, joka oikeusprosesseihin verrattuna voi olla halvempi, helpompi ja nopeampi, erityisesti maiden rajat ylittävissä riitatapauksissa
  • tarjota esikuvan, johon vertaamalla yksityishenkilöt ja organisaatiot voivat arvioida muiden organisaatioiden ja palveluntarjoajien väitteitä siitä, että ne toimivat vaikuttavasti, tehokkaasti ja oikeudenmukaisesti
  • parantaa organisaation kykyä tunnistaa ja poistaa riitojen aiheita
  • parantaa tapaa, jolla asiakasvalituksia ja riitatapauksia käsitellään organisaatiossa
  • parantaa organisaation mainetta tai estää sen maineen huononemisen
  • lisätä luottamusta riitojen oikeudenmukaiseen ja johdonmukaiseen käsittelyyn maailmanlaajuisilla markkinoilla.

Opastusta mittaamiseen

Standardissa ISO 10004 annetaan organisaatioille opastusta, kuinka määritellään ja toteutetaan prosessit asiakastyytyväisyyden seurantaan ja mittaamiseen.

On todettu, että keskeinen elementti organisaation menestykselle on asiakkaan tyytyväisyys organisaatioon ja sen tuotteisiin. Tämän vuoksi asiakastyytyväisyyden seuranta ja mittaus on menestyvälle yritykselle välttämättömyys.

Tietoa, joka seurannalla ja mittaamisella saadaan, voidaan käyttää hyödyksi, kun rakennetaan organisaation strategioita tai kehitetään sellaisia tuotteita ja prosesseja, jotka ovat aidosti asiakaslähtöisiä.

Asiakastyytyväisyyden seuranta ja mittaamisen perimmäinen tarkoitus on varmistaa asiakkaan luottamus organisaatiota ja sen tuotteita kohtaan ja näin edelleen parantaa organisaation kilpailukykyä ja menestystä.

»»Lisätietoja ››SFS-ja ISO-standardeihin voi tutustua SFS:n kirjastossa Helsingin Kampissa osoitteessa Malminkatu 34. Niitä myy SFS:n asiakaspalvelu. ››www.sfs.fi

Risto Pulkkanen

Risto Pulkkanen

asiantuntija

Suomen Standardisoimisliitto

SFS

risto.pulkkanen@sfs.fi

Uusimmat artikkelit

11.9.2025 | Alan Uutiset

EU vertaili datakeskukset: Suomi ykkösenä kestävyydessä

Suomi sijoittuu selvästi EU:n huipulle datakeskusten kestävyydessä mitattuna useilla eri mittareilla.

Metsä Group testaa hiilidioksidin talteenottoa

Biopohjainen hiilidioksidi on sellutehtaiden toistaiseksi lähes kokonaan hyödyntämätön sivuvirta. Pilotti on käynnissä Raumalla. 

Valmet ja Helen solmivat pitkäaikaisen huoltosopimuksen Salmisaaren uuden puupellettikattilan käytön tueksi

Palvelusopimus sisältää ennakoivan kunnossapidon ja prosessituen palveluja, ja sillä turvataan laitoksen pitkäaikainen toimintavarmuus, turvallisuus ja optimaalinen suorituskyky.

Työturvallisuusrikoksesta ja ympäristön törkeästä turmelemisesta ehdollista vankeutta

Etelä-Pohjanmaan käräjäoikeus tuomitsi kauhavalaisen yrityksen törkeästä ympäristön turmelemisesta ja työturvallisuusrikoksesta yhteisösakkoon ja rikoshyödyn menettämiseen. Laiminlyönnit paljastuivat työsuojelutarkastuksessa.

Aalto-yliopistosta valmistuu avoimen automaation osaajia

"Oppiminen on sujunut parhaiten silloin, kun opiskelijoilla ei ole ennakko-oletuksia oikeasta tai väärästä tavasta tehdä automaatiota," tekniikan professori Valeriy Vyatkin toteaa. 

Rail Baltica -ratatyömaalla hyödynnetään suomalaista 3D-koneohjausjärjestelmää

Täysin digitalisoidussa mallipohjaisessa rakentamisessa työtä voivat tehdä yhdessä reaaliaikaisesti infrasuunnittelija, työkoneenkuljettaja, työmaapäällikkö ja projektinjohto.

10.3.2025 | Kumppaniartikkeli

Sulzerin innovatiiviset ratkaisut vedenkäsittelyyn ja pumppaamiseen

Sulzer on yksi Suomen johtavista vedenkäsittelyn ja pumppausteknologian toimijoista. Yhtiön panostukset kotimaisuuteen, kestävään kehitykseen, kokonaisratkaisuihin ja asiakaspalveluun tekevät siitä luotettavan kumppanin sekä kunnallisille että teollisille toimijoille.